IO多路复用模型
I/O多路复用实现单个线程同时监控多个socket的状态,当任何一个socket文件描述符就绪(可读、可写)时,内核会通知应用程序,从而避免了阻塞和轮询的低效。
Linux中提供了select、poll和epoll三种IO多路复用机制。
select
select 函数原型:
int select(int nfds, fd_set *readfds, fd_set *writefds,
           fd_set *exceptfds, struct timeval *timeout);
- nfds:监控的文件描述符集里最大文件描述符加1。
- readfds:指向一个文件描述符集合,用于监视可读事件。
- writefds:指向一个文件描述符集合,用于监视可写事件。
- exceptfds:指向一个文件描述符集合,用于监视异常事件。
- timeout:超时时间,如果为- NULL,则无限期阻塞;如果为0,则检查文件描述符后立即返回。
函数返回值:
- 大于0:成功,返回集合中已就绪的IO总个数。
- 等于-1:调用失败。
- 等于0:没有就绪的IO。
fd_set是一个位图数据结构,用于存放一组文件描述符。每个位代表一个文件描述符。例如,fd_set 中的第 n 个位如果被设置为 1,则表示文件描述符 n 在这个集合中。
fd_set本质是一个数组,为了方便操作数组,Linux提供了以下函数:
// 将文件描述符fd添加到set集合中
void FD_SET(int fd, fd_set *set);
// 将set集合中, 所有文件描述符对应的标志位设置为0
void FD_ZERO(fd_set *set);
// 将文件描述符fd从set集合中删除
void FD_CLR(int fd, fd_set *set);
// 判断文件描述符fd是否在set集合中
int  FD_ISSET(int fd, fd_set *set);
工作原理
当用户调用 select() 时,将控制权交给内核。
- 内核会将所有 fd_set全量拷贝到内核空间。
- 内核检查传入的所有fd_set,对每个 fd,内核会遍历并检查其当前状态:- 可读 fd:是否有数据可读。
- 可写 fd:是否有空间可写。
- 异常 fd:是否有异常发生。
 
- 如果至少有一个fd已经就绪,select会立即返回,进程不会被阻塞。
- 如果没有任何 fd 准备好,内核会阻塞进程,直到:
    - 至少一个fd状态变化(可读/可写/异常)。
- 超时。
- 被信号中断。
 
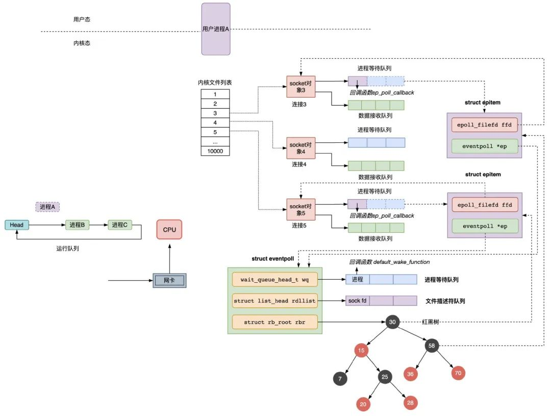
- 进入阻塞状态后,内核会遍历传入 fd_set中的每一个fd,对于每个fd都会关联一个等待队列,然后将当前调用select()的进程添加到该等待队列中。(可能会有多个进程调用select(),一个fd的等待队列可能包含多个进程)
- 内核将当前进程的状态设置为休眠,并将其从调度器的运行队列中移除。
- 当fd状态发生变化后,内核找到这个fd对应的等待队列,并遍历这个等待队列上的所有进程,并将这些进程设置为可运行状态。
- 进程被调度执行后,select()系统调用会从阻塞状态中返回。
- 内核会重新扫描并修改 fd_set集合,只保留那些已经就绪的fd对应的位,而将未就绪的位清零。
- 内核将修改完成后的 fd_set集合从内核空间拷贝到用户空间。
- select返回后,应用程序需要再次遍历这三个- fd_set集合,使用- FD_ISSET()宏来检查每个文件描述符是否仍然被设置。如果- FD_ISSET()返回真,那么就表示文件描述符已经就绪。- 内核在 - select执行期间,可能会多次遍历- fd_set
select进程启动时,没有数据到达网卡:

有数据到达时,唤醒进程

select的缺陷
- 性能开销大
    - 调用select时需要将参数中的fd_set从用户空间拷贝到内核空间,select执行完后,还需将fd_set从内核空间拷贝回用户空间,高并发场景下这样的拷贝会消耗极大资源。
- 进程被唤醒后,不知道哪些连接已就绪,需要遍历传递进来的所有fd_set的每一位。
- select只返回就绪fd的个数,具体哪个fd就绪还需要遍历。
 
- 同时能够监听的文件描述符数量太少。受限于sizeof(fd_set)的大小,在编译内核时就确定了且无法更改。一般32位操作系统是1024,64位是2048。
poll
poll 函数原型:
int poll(struct pollfd *fds, nfds_t nfds, int timeout);
- fds:- pollfd结构体数组。
- nfds:- fds数组中元素的数量。
- timeout:超时时间,单位为毫秒。设为0表示立即返回不等待;设为-1表示无期限等待。
其中pollfd结构体定义如下:
struct pollfd {
    int fd;           // 要监听的文件描述符
    short events;     // 要监听的事件
    short revents;    // 文件描述符fd上实际发生的事件
};
// events
#define POLLIN		0x001		/* There is data to read.  */
#define POLLPRI		0x002		/* There is urgent data to read.  */
#define POLLOUT		0x004		/* Writing now will not block.  */
// revents返回的事件宏与events几乎相同,但还会包括一些错误事件
#define POLLERR		0x008		/* Error condition.  */
#define POLLHUP		0x010		/* Hung up. 对端关闭连接或半关闭 */
#define POLLNVAL	0x020		/* Invalid polling request.  */
工作原理
poll与 select的工作原理基本相同,除了:
- 文件描述符数量:poll使用动态数组,不受FD_SETSIZE的限制。
poll的缺陷
虽然poll解决了select的数量限制,但它仍然存在全量拷贝和线性遍历的问题。当监视的文件描述符数量非常多时,poll的性能瓶颈会非常明显。
epoll
epoll是性能最高的 I/O 多路复用机制,它解决了select和poll的所有性能瓶颈。
epoll不是一个函数,而是一组系统调用:
创建epoll实例
int epoll_create(int size);
int epoll_create1(int flags);
- size:这个参数目前会被内核忽略,内核会动态地、按需地分配内存来管理文件描述符,不再依赖于这个初始值。但必须传入一个大于0的值。
- flags:通常传入- EPOLL_CLOEXEC,当进程调用- exec系列函数来执行一个新的程序时,这个- epoll文件描述符会被自动关闭。
- 返回值:epoll实例的文件描述符,使用完epoll必须需要调用close关闭。
sockfd管理控制
epoll_ctl()用于向 epoll 实例中注册、修改或删除要监视的文件描述符。
/*
 * epfd: epoll实例的文件描述符
 * op: 操作类型
 	* EPOLL_CTL_ADD : 添加
 	* EPOLL_CTL_MOD : 修改
 	* EPOLL_CTL_DEL : 删除
 * fd: 要操作的sockfd
 * event: 指定要监视的事件
 */
int epoll_ctl(int epfd, int op, int fd, struct epoll_event *event);
其中epoll_event结构如下:
typedef union epoll_data {
  void *ptr;
  int fd;
  uint32_t u32;
  uint64_t u64;
} epoll_data_t;
struct epoll_event {
  uint32_t events;	    /* Epoll events */
  epoll_data_t data;	/* User data variable */
};
EPOLL_EVENTS说明:
| EPOLL_EVENTS | 作用 | 触发条件 | 
|---|---|---|
| EPOLLIN | 文件描述符可读。 | 文件描述符上有数据可供读取。 1. TCP Socket:对端发送了数据,可以调用 read()或recv()。2. 监听 Socket:有新的连接请求到达,可以调用 accept()。 | 
| EPOLLPRI | 文件描述符有紧急数据可读。 | 对端发送了带外(Out-of-Band)数据。 通常用于 TCP 的紧急数据。 | 
| EPOLLOUT | 文件描述符可写。 | 文件描述符可以写入数据而不会阻塞。 1. TCP Socket:发送缓冲区有空闲空间。 2. 非阻塞 connect():连接建立成功。 | 
| EPOLLERR | 文件描述符发生错误。 | 1. read()或write()失败。2. TCP 对端发送了 RST 包。 注意: EPOLLERR通常伴随EPOLLHUP一起返回。 | 
| EPOLLHUP | 对端挂断或错误。 | 1. 对端关闭连接(发送 FIN)。 2. 管道或 FIFO 的写入端被关闭。 | 
| EPOLLRDHUP | 对端半关闭或关闭连接。 | TCP 对端关闭了连接的写端,或整个连接被关闭。在 epoll_wait中,这通常意味着对端已经关闭了。 | 
| EPOLLEXCLUSIVE | 独占模式。 | 当多个 epoll实例监视同一个文件描述符时,只唤醒其中一个阻塞的进程。 | 
| EPOLLWAKEUP | 唤醒模式。 | 当进程被此事件唤醒后,内核会暂时禁止进入休眠。用于确保在事件处理完成前,进程不会被意外休眠。 | 
| EPOLLONESHOT | 一次性模式。 | 仅在第一次事件发生时报告一次。之后该文件描述符上的事件不再被监视。常与多线程配合使用,以避免多个线程同时处理同一事件。 | 
| EPOLLET | 边缘触发模式(Edge Triggered)。 | 只在文件描述符状态发生改变时报告一次。 例如,从不可读变为可读时,只报告一次 EPOLLIN。即使缓冲区还有数据,也不会再次报告。 | 
epoll_data_t说明:
epoll_data_t的核心价值在于避免在epoll_wait()返回后,再次通过fd去查找数据。
- ptr:通常指向一个自定义结构体,包含了与该文件描述符相关的信息。
- fd:通常用于直接存储文件描述符。
- u32和- u64:用于存储一些标志或ID。
等待事件发生
/*
 * epfd: epoll实例的文件描述符
 * event: epoll_event数组,用于存放已就绪的事件
 * events: 数组的大小
 * timeout: 超时时间,单位为毫秒
 * 返回值: 就绪的事件总数
 */
int epoll_wait(int epfd, struct epoll_event *events,
               int maxevents, int timeout);
工作原理
核心数据结构
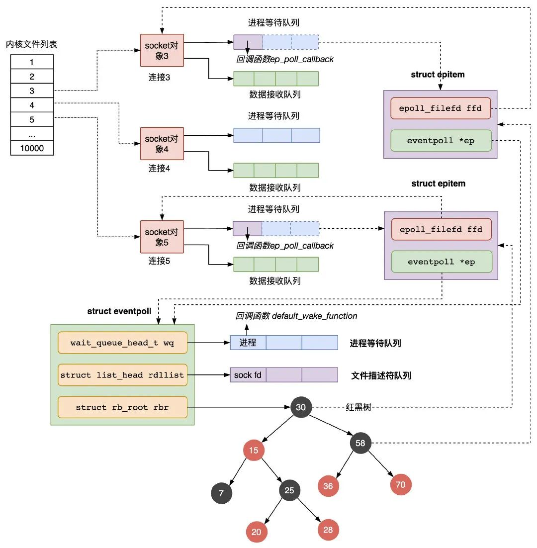
epoll 在内核中主要使用了两个数据结构:
- 红黑树:用于存放所有被监视的文件描述符。查找、插入和删除的效率都很高 O(logN)。
- 就绪列表:一个双向链表,用于存放所有已经就绪的文件描述符。
核心流程
- 
    epoll_create():当调用epoll_create()时,内核会创建一个epoll实例,并在内部创建一个eventpoll结构。struct eventpoll { /* ... */ wait_queue_head_t wq; // 等待队列链表,存放阻塞的进程 struct list_head rdllist; // 就绪列表 struct rb_root rbr; // 红黑树 /* ... */ };- wq:如果当前进程没有数据需要处理,会把当前进程描述符和回调函数构造一个等待队列,放入当前wq等待队列。
- rdllist:当有连接数据就绪,内核会把就绪的连接放到rdllist链表里。
- rbr:管理用户进程下添加进来的所有socket连接。
 
 
- epoll_ctl():内核会将- fd和你指定的事件作为一个节点插入到红黑树中, 同时会为- fd关联一个回调函数。- 创建一个epitem对象,主要包含两个字段,分别存放sockfd和所属的eventpoll对象的指针;
- 将一个数据到达时用到的回调函数添加到socket的进程等待队列中,注意,进程是放在eventpoll的等待队列中,等待被``epoll_wait函数唤醒,而不是放在socket`的进程等待队列中;
- 将epitem对象插入红黑树; 
 
- 创建一个
- epoll_wait():检查内核中的就绪列表,如果不为空,它会立即返回;如果为空,则会阻塞进程,直到有事件发生。- 检查eventpoll对象的就绪的连接rdllist上是否有数据到达,如果没有就把当前的进程描述符添加到一个等待队列项里,加入到eventpoll的进程等待队列里,然后阻塞当前进程,等待数据到达时通过回调函数被唤醒。
- 当eventpoll监控的连接上有数据到达时:- socket的数据接收队列有数据到达,会通过进程等待队列的回调函数唤醒红黑树中的节点epitem;
- 回调函数将有数据到达的epitem添加到eventpoll对象的就绪队列rdllist中;
- 回调函数检查eventpoll对象的进程等待队列上是否有等待项,通过回调函数default_wake_func唤醒这个进程,进行数据的处理;
- 当进程被唤醒后,继续从epoll_wait时暂停的代码继续执行,把rdlist中就绪的事件返回给用户进程。
 
  
- 检查
- 返回:
    - 当epoll_wait()返回时,只需遍历它返回的就绪事件数组,而不需要遍历所有监视的文件描述符。
 
- 当